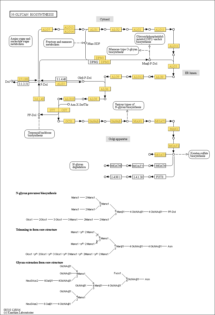
mapN-Glycan biosynthesis