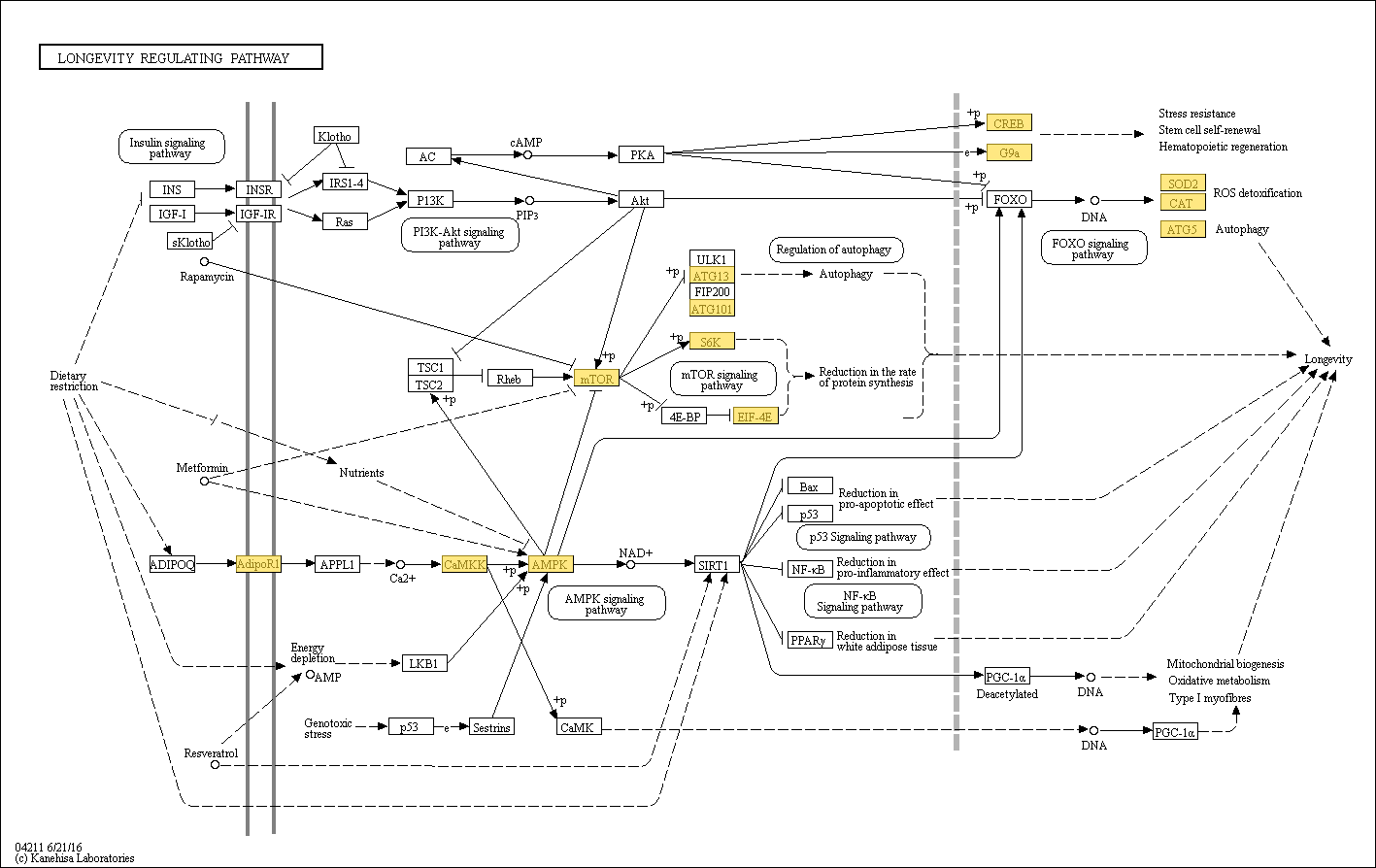
mapLongevity regulating pathway